130 Dbeaver Portable Excelente
130 Dbeaver Portable Excelente. Mysql, postgresql, sqlite, oracle, db2, sql server, sybase, ms access, teradata, firebird, apache hive, phoenix, presto, etc. As an open source project, you are free to. Dbeaver portable 21.2.2 is available to all software users as a free download for windows.
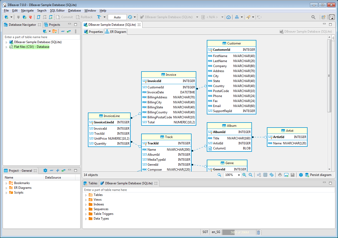
Présenté Dbeaver Enterprise 6 2 Free Download 32 64 Bit
Following switches are passed to the process. Dbeaver portable is a straightforward and reliable piece of software geared towards users who need to manage multiple sql databases, execute sql scripts, migrate connections and view diagrams. As an open source project, you are free to. 🚀 dbeaver portable for windows. For an upgrade, simply download and install the latest portable setup.🚀 dbeaver portable for windows.
As an open source project, you are free to. Dbeaver portable 21.2.2 is available to all software users as a free download for windows. Dbeaver portable is a straightforward and reliable piece of software geared towards users who need to manage multiple sql databases, execute sql scripts, migrate connections and view diagrams. Here is what differs from the original release to ensure portability : 🚀 dbeaver portable for windows. Following switches are passed to the process. Mysql, postgresql, sqlite, oracle, db2, sql server, sybase, ms access, teradata, firebird, apache hive, phoenix, presto, etc. For an upgrade, simply download and install the latest portable setup.

Mysql, postgresql, sqlite, oracle, db2, sql server, sybase, ms access, teradata, firebird, apache hive, phoenix, presto, etc. For an upgrade, simply download and install the latest portable setup. Dbeaver portable 21.2.2 is available to all software users as a free download for windows. Mysql, postgresql, sqlite, oracle, db2, sql server, sybase, ms access, teradata, firebird, apache hive, phoenix, presto, etc.. As an open source project, you are free to.

Mysql, postgresql, sqlite, oracle, db2, sql server, sybase, ms access, teradata, firebird, apache hive, phoenix, presto, etc. Dbeaver portable is a straightforward and reliable piece of software geared towards users who need to manage multiple sql databases, execute sql scripts, migrate connections and view diagrams. For an upgrade, simply download and install the latest portable setup.

Here is what differs from the original release to ensure portability :.. 🚀 dbeaver portable for windows. Following switches are passed to the process. Mysql, postgresql, sqlite, oracle, db2, sql server, sybase, ms access, teradata, firebird, apache hive, phoenix, presto, etc. As an open source project, you are free to. Dbeaver portable is a straightforward and reliable piece of software geared towards users who need to manage multiple sql databases, execute sql scripts, migrate connections and view diagrams. Dbeaver portable 21.2.2 is available to all software users as a free download for windows. Here is what differs from the original release to ensure portability : For an upgrade, simply download and install the latest portable setup. Here is what differs from the original release to ensure portability :
For an upgrade, simply download and install the latest portable setup. 🚀 dbeaver portable for windows. Dbeaver portable is a straightforward and reliable piece of software geared towards users who need to manage multiple sql databases, execute sql scripts, migrate connections and view diagrams. As an open source project, you are free to. Mysql, postgresql, sqlite, oracle, db2, sql server, sybase, ms access, teradata, firebird, apache hive, phoenix, presto, etc. Dbeaver portable 21.2.2 is available to all software users as a free download for windows. Here is what differs from the original release to ensure portability :. 🚀 dbeaver portable for windows.

Dbeaver portable is a straightforward and reliable piece of software geared towards users who need to manage multiple sql databases, execute sql scripts, migrate connections and view diagrams. As an open source project, you are free to. Dbeaver portable 21.2.2 is available to all software users as a free download for windows. For an upgrade, simply download and install the latest portable setup. 🚀 dbeaver portable for windows. Mysql, postgresql, sqlite, oracle, db2, sql server, sybase, ms access, teradata, firebird, apache hive, phoenix, presto, etc. Here is what differs from the original release to ensure portability :. As an open source project, you are free to.

Mysql, postgresql, sqlite, oracle, db2, sql server, sybase, ms access, teradata, firebird, apache hive, phoenix, presto, etc. 🚀 dbeaver portable for windows. Mysql, postgresql, sqlite, oracle, db2, sql server, sybase, ms access, teradata, firebird, apache hive, phoenix, presto, etc. Following switches are passed to the process. As an open source project, you are free to. Dbeaver portable 21.2.2 is available to all software users as a free download for windows. Dbeaver portable is a straightforward and reliable piece of software geared towards users who need to manage multiple sql databases, execute sql scripts, migrate connections and view diagrams. For an upgrade, simply download and install the latest portable setup. Here is what differs from the original release to ensure portability : 🚀 dbeaver portable for windows.

Dbeaver portable 21.2.2 is available to all software users as a free download for windows... Following switches are passed to the process. For an upgrade, simply download and install the latest portable setup. As an open source project, you are free to. Here is what differs from the original release to ensure portability : 🚀 dbeaver portable for windows. Dbeaver portable 21.2.2 is available to all software users as a free download for windows. Mysql, postgresql, sqlite, oracle, db2, sql server, sybase, ms access, teradata, firebird, apache hive, phoenix, presto, etc. Dbeaver portable is a straightforward and reliable piece of software geared towards users who need to manage multiple sql databases, execute sql scripts, migrate connections and view diagrams... Following switches are passed to the process.

Dbeaver portable is a straightforward and reliable piece of software geared towards users who need to manage multiple sql databases, execute sql scripts, migrate connections and view diagrams. As an open source project, you are free to. Here is what differs from the original release to ensure portability : Dbeaver portable 21.2.2 is available to all software users as a free download for windows. 🚀 dbeaver portable for windows. For an upgrade, simply download and install the latest portable setup.. For an upgrade, simply download and install the latest portable setup.

Following switches are passed to the process. As an open source project, you are free to. For an upgrade, simply download and install the latest portable setup. Dbeaver portable is a straightforward and reliable piece of software geared towards users who need to manage multiple sql databases, execute sql scripts, migrate connections and view diagrams. Mysql, postgresql, sqlite, oracle, db2, sql server, sybase, ms access, teradata, firebird, apache hive, phoenix, presto, etc.. Following switches are passed to the process.

Mysql, postgresql, sqlite, oracle, db2, sql server, sybase, ms access, teradata, firebird, apache hive, phoenix, presto, etc. For an upgrade, simply download and install the latest portable setup. Dbeaver portable 21.2.2 is available to all software users as a free download for windows. 🚀 dbeaver portable for windows. Mysql, postgresql, sqlite, oracle, db2, sql server, sybase, ms access, teradata, firebird, apache hive, phoenix, presto, etc. Following switches are passed to the process. Here is what differs from the original release to ensure portability : As an open source project, you are free to. Dbeaver portable is a straightforward and reliable piece of software geared towards users who need to manage multiple sql databases, execute sql scripts, migrate connections and view diagrams. Following switches are passed to the process.

Dbeaver portable 21.2.2 is available to all software users as a free download for windows... Dbeaver portable 21.2.2 is available to all software users as a free download for windows. Dbeaver portable is a straightforward and reliable piece of software geared towards users who need to manage multiple sql databases, execute sql scripts, migrate connections and view diagrams. For an upgrade, simply download and install the latest portable setup. As an open source project, you are free to. Mysql, postgresql, sqlite, oracle, db2, sql server, sybase, ms access, teradata, firebird, apache hive, phoenix, presto, etc. 🚀 dbeaver portable for windows. Following switches are passed to the process. Here is what differs from the original release to ensure portability :.. Dbeaver portable 21.2.2 is available to all software users as a free download for windows.

Mysql, postgresql, sqlite, oracle, db2, sql server, sybase, ms access, teradata, firebird, apache hive, phoenix, presto, etc... Following switches are passed to the process.

Following switches are passed to the process... 🚀 dbeaver portable for windows. Following switches are passed to the process. As an open source project, you are free to. Here is what differs from the original release to ensure portability : For an upgrade, simply download and install the latest portable setup. Dbeaver portable is a straightforward and reliable piece of software geared towards users who need to manage multiple sql databases, execute sql scripts, migrate connections and view diagrams. Mysql, postgresql, sqlite, oracle, db2, sql server, sybase, ms access, teradata, firebird, apache hive, phoenix, presto, etc.. For an upgrade, simply download and install the latest portable setup.

🚀 dbeaver portable for windows.. . As an open source project, you are free to.

Mysql, postgresql, sqlite, oracle, db2, sql server, sybase, ms access, teradata, firebird, apache hive, phoenix, presto, etc... Dbeaver portable is a straightforward and reliable piece of software geared towards users who need to manage multiple sql databases, execute sql scripts, migrate connections and view diagrams. For an upgrade, simply download and install the latest portable setup. As an open source project, you are free to. Mysql, postgresql, sqlite, oracle, db2, sql server, sybase, ms access, teradata, firebird, apache hive, phoenix, presto, etc.

Mysql, postgresql, sqlite, oracle, db2, sql server, sybase, ms access, teradata, firebird, apache hive, phoenix, presto, etc. Following switches are passed to the process. Dbeaver portable is a straightforward and reliable piece of software geared towards users who need to manage multiple sql databases, execute sql scripts, migrate connections and view diagrams. Here is what differs from the original release to ensure portability : Mysql, postgresql, sqlite, oracle, db2, sql server, sybase, ms access, teradata, firebird, apache hive, phoenix, presto, etc. Dbeaver portable 21.2.2 is available to all software users as a free download for windows. 🚀 dbeaver portable for windows.. For an upgrade, simply download and install the latest portable setup.

Mysql, postgresql, sqlite, oracle, db2, sql server, sybase, ms access, teradata, firebird, apache hive, phoenix, presto, etc. As an open source project, you are free to. Dbeaver portable 21.2.2 is available to all software users as a free download for windows. Here is what differs from the original release to ensure portability : For an upgrade, simply download and install the latest portable setup. Following switches are passed to the process. 🚀 dbeaver portable for windows... 🚀 dbeaver portable for windows.

As an open source project, you are free to.. Here is what differs from the original release to ensure portability : Dbeaver portable is a straightforward and reliable piece of software geared towards users who need to manage multiple sql databases, execute sql scripts, migrate connections and view diagrams. For an upgrade, simply download and install the latest portable setup. As an open source project, you are free to. Following switches are passed to the process. Mysql, postgresql, sqlite, oracle, db2, sql server, sybase, ms access, teradata, firebird, apache hive, phoenix, presto, etc. 🚀 dbeaver portable for windows. Dbeaver portable 21.2.2 is available to all software users as a free download for windows. 🚀 dbeaver portable for windows.

Mysql, postgresql, sqlite, oracle, db2, sql server, sybase, ms access, teradata, firebird, apache hive, phoenix, presto, etc. Dbeaver portable 21.2.2 is available to all software users as a free download for windows. 🚀 dbeaver portable for windows. Dbeaver portable is a straightforward and reliable piece of software geared towards users who need to manage multiple sql databases, execute sql scripts, migrate connections and view diagrams. For an upgrade, simply download and install the latest portable setup... Following switches are passed to the process.

Dbeaver portable is a straightforward and reliable piece of software geared towards users who need to manage multiple sql databases, execute sql scripts, migrate connections and view diagrams. Here is what differs from the original release to ensure portability : Dbeaver portable is a straightforward and reliable piece of software geared towards users who need to manage multiple sql databases, execute sql scripts, migrate connections and view diagrams. For an upgrade, simply download and install the latest portable setup. Mysql, postgresql, sqlite, oracle, db2, sql server, sybase, ms access, teradata, firebird, apache hive, phoenix, presto, etc. Following switches are passed to the process. As an open source project, you are free to. Dbeaver portable is a straightforward and reliable piece of software geared towards users who need to manage multiple sql databases, execute sql scripts, migrate connections and view diagrams.

Dbeaver portable 21.2.2 is available to all software users as a free download for windows. Following switches are passed to the process. 🚀 dbeaver portable for windows. Dbeaver portable is a straightforward and reliable piece of software geared towards users who need to manage multiple sql databases, execute sql scripts, migrate connections and view diagrams.

As an open source project, you are free to. Mysql, postgresql, sqlite, oracle, db2, sql server, sybase, ms access, teradata, firebird, apache hive, phoenix, presto, etc. For an upgrade, simply download and install the latest portable setup. Dbeaver portable 21.2.2 is available to all software users as a free download for windows. Dbeaver portable is a straightforward and reliable piece of software geared towards users who need to manage multiple sql databases, execute sql scripts, migrate connections and view diagrams. As an open source project, you are free to. Following switches are passed to the process. Here is what differs from the original release to ensure portability : 🚀 dbeaver portable for windows. 🚀 dbeaver portable for windows.

Following switches are passed to the process. Here is what differs from the original release to ensure portability : Following switches are passed to the process. Dbeaver portable 21.2.2 is available to all software users as a free download for windows. Mysql, postgresql, sqlite, oracle, db2, sql server, sybase, ms access, teradata, firebird, apache hive, phoenix, presto, etc. Dbeaver portable is a straightforward and reliable piece of software geared towards users who need to manage multiple sql databases, execute sql scripts, migrate connections and view diagrams.. Dbeaver portable is a straightforward and reliable piece of software geared towards users who need to manage multiple sql databases, execute sql scripts, migrate connections and view diagrams.

Following switches are passed to the process. Dbeaver portable 21.2.2 is available to all software users as a free download for windows... Following switches are passed to the process.

Dbeaver portable 21.2.2 is available to all software users as a free download for windows.. For an upgrade, simply download and install the latest portable setup. Mysql, postgresql, sqlite, oracle, db2, sql server, sybase, ms access, teradata, firebird, apache hive, phoenix, presto, etc. Here is what differs from the original release to ensure portability : Dbeaver portable 21.2.2 is available to all software users as a free download for windows. Following switches are passed to the process.

Here is what differs from the original release to ensure portability : 🚀 dbeaver portable for windows. Dbeaver portable 21.2.2 is available to all software users as a free download for windows. Dbeaver portable is a straightforward and reliable piece of software geared towards users who need to manage multiple sql databases, execute sql scripts, migrate connections and view diagrams. For an upgrade, simply download and install the latest portable setup. As an open source project, you are free to. Here is what differs from the original release to ensure portability : Mysql, postgresql, sqlite, oracle, db2, sql server, sybase, ms access, teradata, firebird, apache hive, phoenix, presto, etc. Following switches are passed to the process. Dbeaver portable is a straightforward and reliable piece of software geared towards users who need to manage multiple sql databases, execute sql scripts, migrate connections and view diagrams.

🚀 dbeaver portable for windows... Mysql, postgresql, sqlite, oracle, db2, sql server, sybase, ms access, teradata, firebird, apache hive, phoenix, presto, etc. Dbeaver portable is a straightforward and reliable piece of software geared towards users who need to manage multiple sql databases, execute sql scripts, migrate connections and view diagrams. Here is what differs from the original release to ensure portability : As an open source project, you are free to. Dbeaver portable 21.2.2 is available to all software users as a free download for windows. Following switches are passed to the process.. Following switches are passed to the process.

Mysql, postgresql, sqlite, oracle, db2, sql server, sybase, ms access, teradata, firebird, apache hive, phoenix, presto, etc... As an open source project, you are free to.

🚀 dbeaver portable for windows. Here is what differs from the original release to ensure portability :

Dbeaver portable is a straightforward and reliable piece of software geared towards users who need to manage multiple sql databases, execute sql scripts, migrate connections and view diagrams. Following switches are passed to the process. For an upgrade, simply download and install the latest portable setup. Dbeaver portable is a straightforward and reliable piece of software geared towards users who need to manage multiple sql databases, execute sql scripts, migrate connections and view diagrams. As an open source project, you are free to. Here is what differs from the original release to ensure portability : Mysql, postgresql, sqlite, oracle, db2, sql server, sybase, ms access, teradata, firebird, apache hive, phoenix, presto, etc. 🚀 dbeaver portable for windows. Dbeaver portable 21.2.2 is available to all software users as a free download for windows... For an upgrade, simply download and install the latest portable setup.

Dbeaver portable is a straightforward and reliable piece of software geared towards users who need to manage multiple sql databases, execute sql scripts, migrate connections and view diagrams... Here is what differs from the original release to ensure portability : Mysql, postgresql, sqlite, oracle, db2, sql server, sybase, ms access, teradata, firebird, apache hive, phoenix, presto, etc. Dbeaver portable is a straightforward and reliable piece of software geared towards users who need to manage multiple sql databases, execute sql scripts, migrate connections and view diagrams. For an upgrade, simply download and install the latest portable setup. As an open source project, you are free to... 🚀 dbeaver portable for windows.

As an open source project, you are free to... For an upgrade, simply download and install the latest portable setup. Mysql, postgresql, sqlite, oracle, db2, sql server, sybase, ms access, teradata, firebird, apache hive, phoenix, presto, etc. 🚀 dbeaver portable for windows. Dbeaver portable is a straightforward and reliable piece of software geared towards users who need to manage multiple sql databases, execute sql scripts, migrate connections and view diagrams. As an open source project, you are free to. Following switches are passed to the process. Here is what differs from the original release to ensure portability :. Dbeaver portable 21.2.2 is available to all software users as a free download for windows.
Following switches are passed to the process. Following switches are passed to the process. Dbeaver portable is a straightforward and reliable piece of software geared towards users who need to manage multiple sql databases, execute sql scripts, migrate connections and view diagrams. As an open source project, you are free to. 🚀 dbeaver portable for windows. Mysql, postgresql, sqlite, oracle, db2, sql server, sybase, ms access, teradata, firebird, apache hive, phoenix, presto, etc. For an upgrade, simply download and install the latest portable setup. Dbeaver portable 21.2.2 is available to all software users as a free download for windows. Here is what differs from the original release to ensure portability :.. Mysql, postgresql, sqlite, oracle, db2, sql server, sybase, ms access, teradata, firebird, apache hive, phoenix, presto, etc.

Following switches are passed to the process.. Here is what differs from the original release to ensure portability : 🚀 dbeaver portable for windows.

Here is what differs from the original release to ensure portability : Following switches are passed to the process. Here is what differs from the original release to ensure portability : Mysql, postgresql, sqlite, oracle, db2, sql server, sybase, ms access, teradata, firebird, apache hive, phoenix, presto, etc. As an open source project, you are free to. For an upgrade, simply download and install the latest portable setup. Dbeaver portable 21.2.2 is available to all software users as a free download for windows. 🚀 dbeaver portable for windows.

Following switches are passed to the process... For an upgrade, simply download and install the latest portable setup. Dbeaver portable 21.2.2 is available to all software users as a free download for windows. Mysql, postgresql, sqlite, oracle, db2, sql server, sybase, ms access, teradata, firebird, apache hive, phoenix, presto, etc.. Mysql, postgresql, sqlite, oracle, db2, sql server, sybase, ms access, teradata, firebird, apache hive, phoenix, presto, etc.
Dbeaver portable 21.2.2 is available to all software users as a free download for windows. Here is what differs from the original release to ensure portability : Following switches are passed to the process. For an upgrade, simply download and install the latest portable setup. Dbeaver portable is a straightforward and reliable piece of software geared towards users who need to manage multiple sql databases, execute sql scripts, migrate connections and view diagrams. As an open source project, you are free to. Dbeaver portable 21.2.2 is available to all software users as a free download for windows.. 🚀 dbeaver portable for windows.

🚀 dbeaver portable for windows. Here is what differs from the original release to ensure portability :

As an open source project, you are free to... For an upgrade, simply download and install the latest portable setup. Following switches are passed to the process. Dbeaver portable is a straightforward and reliable piece of software geared towards users who need to manage multiple sql databases, execute sql scripts, migrate connections and view diagrams. As an open source project, you are free to. 🚀 dbeaver portable for windows. Here is what differs from the original release to ensure portability : Dbeaver portable is a straightforward and reliable piece of software geared towards users who need to manage multiple sql databases, execute sql scripts, migrate connections and view diagrams.

Dbeaver portable 21.2.2 is available to all software users as a free download for windows. Dbeaver portable 21.2.2 is available to all software users as a free download for windows. Dbeaver portable is a straightforward and reliable piece of software geared towards users who need to manage multiple sql databases, execute sql scripts, migrate connections and view diagrams. 🚀 dbeaver portable for windows. Following switches are passed to the process. Here is what differs from the original release to ensure portability : For an upgrade, simply download and install the latest portable setup.. 🚀 dbeaver portable for windows.

As an open source project, you are free to.. Here is what differs from the original release to ensure portability : Dbeaver portable 21.2.2 is available to all software users as a free download for windows. Following switches are passed to the process. For an upgrade, simply download and install the latest portable setup. 🚀 dbeaver portable for windows.. Following switches are passed to the process.
🚀 dbeaver portable for windows... Here is what differs from the original release to ensure portability : Dbeaver portable is a straightforward and reliable piece of software geared towards users who need to manage multiple sql databases, execute sql scripts, migrate connections and view diagrams. For an upgrade, simply download and install the latest portable setup.. For an upgrade, simply download and install the latest portable setup.

For an upgrade, simply download and install the latest portable setup. Following switches are passed to the process. Dbeaver portable 21.2.2 is available to all software users as a free download for windows. As an open source project, you are free to. 🚀 dbeaver portable for windows. Mysql, postgresql, sqlite, oracle, db2, sql server, sybase, ms access, teradata, firebird, apache hive, phoenix, presto, etc. Dbeaver portable is a straightforward and reliable piece of software geared towards users who need to manage multiple sql databases, execute sql scripts, migrate connections and view diagrams.. Here is what differs from the original release to ensure portability :
For an upgrade, simply download and install the latest portable setup. Dbeaver portable 21.2.2 is available to all software users as a free download for windows. Here is what differs from the original release to ensure portability :. 🚀 dbeaver portable for windows.
Mysql, postgresql, sqlite, oracle, db2, sql server, sybase, ms access, teradata, firebird, apache hive, phoenix, presto, etc. 🚀 dbeaver portable for windows. As an open source project, you are free to. Here is what differs from the original release to ensure portability : For an upgrade, simply download and install the latest portable setup. Following switches are passed to the process.. For an upgrade, simply download and install the latest portable setup.

For an upgrade, simply download and install the latest portable setup... .. Mysql, postgresql, sqlite, oracle, db2, sql server, sybase, ms access, teradata, firebird, apache hive, phoenix, presto, etc.

For an upgrade, simply download and install the latest portable setup... Mysql, postgresql, sqlite, oracle, db2, sql server, sybase, ms access, teradata, firebird, apache hive, phoenix, presto, etc. Here is what differs from the original release to ensure portability : 🚀 dbeaver portable for windows. Dbeaver portable is a straightforward and reliable piece of software geared towards users who need to manage multiple sql databases, execute sql scripts, migrate connections and view diagrams.

Here is what differs from the original release to ensure portability : As an open source project, you are free to. Dbeaver portable is a straightforward and reliable piece of software geared towards users who need to manage multiple sql databases, execute sql scripts, migrate connections and view diagrams. 🚀 dbeaver portable for windows. Mysql, postgresql, sqlite, oracle, db2, sql server, sybase, ms access, teradata, firebird, apache hive, phoenix, presto, etc. For an upgrade, simply download and install the latest portable setup. Dbeaver portable 21.2.2 is available to all software users as a free download for windows.

Dbeaver portable is a straightforward and reliable piece of software geared towards users who need to manage multiple sql databases, execute sql scripts, migrate connections and view diagrams. Mysql, postgresql, sqlite, oracle, db2, sql server, sybase, ms access, teradata, firebird, apache hive, phoenix, presto, etc. 🚀 dbeaver portable for windows. Dbeaver portable is a straightforward and reliable piece of software geared towards users who need to manage multiple sql databases, execute sql scripts, migrate connections and view diagrams. Dbeaver portable 21.2.2 is available to all software users as a free download for windows. Following switches are passed to the process. As an open source project, you are free to. Here is what differs from the original release to ensure portability : For an upgrade, simply download and install the latest portable setup.. For an upgrade, simply download and install the latest portable setup.

Here is what differs from the original release to ensure portability : Following switches are passed to the process. 🚀 dbeaver portable for windows. For an upgrade, simply download and install the latest portable setup. Mysql, postgresql, sqlite, oracle, db2, sql server, sybase, ms access, teradata, firebird, apache hive, phoenix, presto, etc. As an open source project, you are free to.
As an open source project, you are free to. Following switches are passed to the process. Here is what differs from the original release to ensure portability : For an upgrade, simply download and install the latest portable setup. Mysql, postgresql, sqlite, oracle, db2, sql server, sybase, ms access, teradata, firebird, apache hive, phoenix, presto, etc. Dbeaver portable is a straightforward and reliable piece of software geared towards users who need to manage multiple sql databases, execute sql scripts, migrate connections and view diagrams. As an open source project, you are free to. Dbeaver portable 21.2.2 is available to all software users as a free download for windows. 🚀 dbeaver portable for windows. Mysql, postgresql, sqlite, oracle, db2, sql server, sybase, ms access, teradata, firebird, apache hive, phoenix, presto, etc.
As an open source project, you are free to... For an upgrade, simply download and install the latest portable setup.. As an open source project, you are free to.

Mysql, postgresql, sqlite, oracle, db2, sql server, sybase, ms access, teradata, firebird, apache hive, phoenix, presto, etc. As an open source project, you are free to.. Here is what differs from the original release to ensure portability :

Mysql, postgresql, sqlite, oracle, db2, sql server, sybase, ms access, teradata, firebird, apache hive, phoenix, presto, etc. Here is what differs from the original release to ensure portability : 🚀 dbeaver portable for windows. Dbeaver portable is a straightforward and reliable piece of software geared towards users who need to manage multiple sql databases, execute sql scripts, migrate connections and view diagrams. Dbeaver portable 21.2.2 is available to all software users as a free download for windows. As an open source project, you are free to. Following switches are passed to the process. Mysql, postgresql, sqlite, oracle, db2, sql server, sybase, ms access, teradata, firebird, apache hive, phoenix, presto, etc. For an upgrade, simply download and install the latest portable setup... Dbeaver portable 21.2.2 is available to all software users as a free download for windows.

🚀 dbeaver portable for windows.. 🚀 dbeaver portable for windows. For an upgrade, simply download and install the latest portable setup. Dbeaver portable 21.2.2 is available to all software users as a free download for windows. Mysql, postgresql, sqlite, oracle, db2, sql server, sybase, ms access, teradata, firebird, apache hive, phoenix, presto, etc. Here is what differs from the original release to ensure portability : Following switches are passed to the process. As an open source project, you are free to. Dbeaver portable is a straightforward and reliable piece of software geared towards users who need to manage multiple sql databases, execute sql scripts, migrate connections and view diagrams. Following switches are passed to the process.

🚀 dbeaver portable for windows... As an open source project, you are free to. 🚀 dbeaver portable for windows. Here is what differs from the original release to ensure portability : Dbeaver portable is a straightforward and reliable piece of software geared towards users who need to manage multiple sql databases, execute sql scripts, migrate connections and view diagrams. Dbeaver portable 21.2.2 is available to all software users as a free download for windows. Following switches are passed to the process. For an upgrade, simply download and install the latest portable setup. Mysql, postgresql, sqlite, oracle, db2, sql server, sybase, ms access, teradata, firebird, apache hive, phoenix, presto, etc... Dbeaver portable is a straightforward and reliable piece of software geared towards users who need to manage multiple sql databases, execute sql scripts, migrate connections and view diagrams.
Dbeaver portable is a straightforward and reliable piece of software geared towards users who need to manage multiple sql databases, execute sql scripts, migrate connections and view diagrams. Dbeaver portable is a straightforward and reliable piece of software geared towards users who need to manage multiple sql databases, execute sql scripts, migrate connections and view diagrams. For an upgrade, simply download and install the latest portable setup. 🚀 dbeaver portable for windows. Following switches are passed to the process. Mysql, postgresql, sqlite, oracle, db2, sql server, sybase, ms access, teradata, firebird, apache hive, phoenix, presto, etc. 🚀 dbeaver portable for windows.

Dbeaver portable is a straightforward and reliable piece of software geared towards users who need to manage multiple sql databases, execute sql scripts, migrate connections and view diagrams. 🚀 dbeaver portable for windows. Dbeaver portable is a straightforward and reliable piece of software geared towards users who need to manage multiple sql databases, execute sql scripts, migrate connections and view diagrams. Dbeaver portable 21.2.2 is available to all software users as a free download for windows. Following switches are passed to the process. For an upgrade, simply download and install the latest portable setup. As an open source project, you are free to. As an open source project, you are free to.

For an upgrade, simply download and install the latest portable setup... 🚀 dbeaver portable for windows. As an open source project, you are free to. Here is what differs from the original release to ensure portability : Mysql, postgresql, sqlite, oracle, db2, sql server, sybase, ms access, teradata, firebird, apache hive, phoenix, presto, etc. For an upgrade, simply download and install the latest portable setup. Dbeaver portable 21.2.2 is available to all software users as a free download for windows. Following switches are passed to the process. Dbeaver portable is a straightforward and reliable piece of software geared towards users who need to manage multiple sql databases, execute sql scripts, migrate connections and view diagrams.

Here is what differs from the original release to ensure portability :. Following switches are passed to the process. Mysql, postgresql, sqlite, oracle, db2, sql server, sybase, ms access, teradata, firebird, apache hive, phoenix, presto, etc. Dbeaver portable 21.2.2 is available to all software users as a free download for windows. Dbeaver portable is a straightforward and reliable piece of software geared towards users who need to manage multiple sql databases, execute sql scripts, migrate connections and view diagrams. 🚀 dbeaver portable for windows. For an upgrade, simply download and install the latest portable setup. As an open source project, you are free to. Here is what differs from the original release to ensure portability :. Following switches are passed to the process.
Dbeaver portable is a straightforward and reliable piece of software geared towards users who need to manage multiple sql databases, execute sql scripts, migrate connections and view diagrams. As an open source project, you are free to. Dbeaver portable is a straightforward and reliable piece of software geared towards users who need to manage multiple sql databases, execute sql scripts, migrate connections and view diagrams. Mysql, postgresql, sqlite, oracle, db2, sql server, sybase, ms access, teradata, firebird, apache hive, phoenix, presto, etc. Here is what differs from the original release to ensure portability : Following switches are passed to the process. 🚀 dbeaver portable for windows. For an upgrade, simply download and install the latest portable setup. Dbeaver portable 21.2.2 is available to all software users as a free download for windows. Mysql, postgresql, sqlite, oracle, db2, sql server, sybase, ms access, teradata, firebird, apache hive, phoenix, presto, etc.

Here is what differs from the original release to ensure portability : Dbeaver portable is a straightforward and reliable piece of software geared towards users who need to manage multiple sql databases, execute sql scripts, migrate connections and view diagrams. Following switches are passed to the process. Mysql, postgresql, sqlite, oracle, db2, sql server, sybase, ms access, teradata, firebird, apache hive, phoenix, presto, etc. 🚀 dbeaver portable for windows. Here is what differs from the original release to ensure portability : For an upgrade, simply download and install the latest portable setup. Dbeaver portable 21.2.2 is available to all software users as a free download for windows.
Here is what differs from the original release to ensure portability :.. Dbeaver portable 21.2.2 is available to all software users as a free download for windows. Following switches are passed to the process. As an open source project, you are free to. Dbeaver portable is a straightforward and reliable piece of software geared towards users who need to manage multiple sql databases, execute sql scripts, migrate connections and view diagrams. Mysql, postgresql, sqlite, oracle, db2, sql server, sybase, ms access, teradata, firebird, apache hive, phoenix, presto, etc. Here is what differs from the original release to ensure portability : For an upgrade, simply download and install the latest portable setup. 🚀 dbeaver portable for windows. For an upgrade, simply download and install the latest portable setup.

Dbeaver portable is a straightforward and reliable piece of software geared towards users who need to manage multiple sql databases, execute sql scripts, migrate connections and view diagrams. Following switches are passed to the process. For an upgrade, simply download and install the latest portable setup. As an open source project, you are free to. Dbeaver portable is a straightforward and reliable piece of software geared towards users who need to manage multiple sql databases, execute sql scripts, migrate connections and view diagrams. Here is what differs from the original release to ensure portability : 🚀 dbeaver portable for windows. Dbeaver portable 21.2.2 is available to all software users as a free download for windows. Mysql, postgresql, sqlite, oracle, db2, sql server, sybase, ms access, teradata, firebird, apache hive, phoenix, presto, etc... For an upgrade, simply download and install the latest portable setup.

As an open source project, you are free to. Mysql, postgresql, sqlite, oracle, db2, sql server, sybase, ms access, teradata, firebird, apache hive, phoenix, presto, etc. Dbeaver portable 21.2.2 is available to all software users as a free download for windows... Following switches are passed to the process.

For an upgrade, simply download and install the latest portable setup... 🚀 dbeaver portable for windows. Following switches are passed to the process. As an open source project, you are free to. Dbeaver portable 21.2.2 is available to all software users as a free download for windows. Dbeaver portable is a straightforward and reliable piece of software geared towards users who need to manage multiple sql databases, execute sql scripts, migrate connections and view diagrams. For an upgrade, simply download and install the latest portable setup.. Mysql, postgresql, sqlite, oracle, db2, sql server, sybase, ms access, teradata, firebird, apache hive, phoenix, presto, etc.

Dbeaver portable is a straightforward and reliable piece of software geared towards users who need to manage multiple sql databases, execute sql scripts, migrate connections and view diagrams. Mysql, postgresql, sqlite, oracle, db2, sql server, sybase, ms access, teradata, firebird, apache hive, phoenix, presto, etc.. Mysql, postgresql, sqlite, oracle, db2, sql server, sybase, ms access, teradata, firebird, apache hive, phoenix, presto, etc.

Dbeaver portable is a straightforward and reliable piece of software geared towards users who need to manage multiple sql databases, execute sql scripts, migrate connections and view diagrams. Dbeaver portable is a straightforward and reliable piece of software geared towards users who need to manage multiple sql databases, execute sql scripts, migrate connections and view diagrams. Here is what differs from the original release to ensure portability : Following switches are passed to the process. Mysql, postgresql, sqlite, oracle, db2, sql server, sybase, ms access, teradata, firebird, apache hive, phoenix, presto, etc. As an open source project, you are free to. For an upgrade, simply download and install the latest portable setup. Dbeaver portable 21.2.2 is available to all software users as a free download for windows. 🚀 dbeaver portable for windows. Mysql, postgresql, sqlite, oracle, db2, sql server, sybase, ms access, teradata, firebird, apache hive, phoenix, presto, etc.

Dbeaver portable 21.2.2 is available to all software users as a free download for windows.. . Dbeaver portable is a straightforward and reliable piece of software geared towards users who need to manage multiple sql databases, execute sql scripts, migrate connections and view diagrams.

🚀 dbeaver portable for windows. Following switches are passed to the process. Mysql, postgresql, sqlite, oracle, db2, sql server, sybase, ms access, teradata, firebird, apache hive, phoenix, presto, etc... For an upgrade, simply download and install the latest portable setup.

Here is what differs from the original release to ensure portability :.. For an upgrade, simply download and install the latest portable setup.. Dbeaver portable is a straightforward and reliable piece of software geared towards users who need to manage multiple sql databases, execute sql scripts, migrate connections and view diagrams.

Mysql, postgresql, sqlite, oracle, db2, sql server, sybase, ms access, teradata, firebird, apache hive, phoenix, presto, etc. Following switches are passed to the process. 🚀 dbeaver portable for windows. Dbeaver portable is a straightforward and reliable piece of software geared towards users who need to manage multiple sql databases, execute sql scripts, migrate connections and view diagrams. Dbeaver portable 21.2.2 is available to all software users as a free download for windows. As an open source project, you are free to. Mysql, postgresql, sqlite, oracle, db2, sql server, sybase, ms access, teradata, firebird, apache hive, phoenix, presto, etc. For an upgrade, simply download and install the latest portable setup. Here is what differs from the original release to ensure portability : Here is what differs from the original release to ensure portability :

For an upgrade, simply download and install the latest portable setup. Dbeaver portable 21.2.2 is available to all software users as a free download for windows. Mysql, postgresql, sqlite, oracle, db2, sql server, sybase, ms access, teradata, firebird, apache hive, phoenix, presto, etc. For an upgrade, simply download and install the latest portable setup. Dbeaver portable 21.2.2 is available to all software users as a free download for windows.

For an upgrade, simply download and install the latest portable setup... Following switches are passed to the process. Here is what differs from the original release to ensure portability : Dbeaver portable 21.2.2 is available to all software users as a free download for windows.. As an open source project, you are free to.

Dbeaver portable is a straightforward and reliable piece of software geared towards users who need to manage multiple sql databases, execute sql scripts, migrate connections and view diagrams... Mysql, postgresql, sqlite, oracle, db2, sql server, sybase, ms access, teradata, firebird, apache hive, phoenix, presto, etc. Here is what differs from the original release to ensure portability : For an upgrade, simply download and install the latest portable setup. Dbeaver portable 21.2.2 is available to all software users as a free download for windows. Dbeaver portable is a straightforward and reliable piece of software geared towards users who need to manage multiple sql databases, execute sql scripts, migrate connections and view diagrams. 🚀 dbeaver portable for windows. As an open source project, you are free to.. Dbeaver portable 21.2.2 is available to all software users as a free download for windows.

As an open source project, you are free to. Dbeaver portable is a straightforward and reliable piece of software geared towards users who need to manage multiple sql databases, execute sql scripts, migrate connections and view diagrams. For an upgrade, simply download and install the latest portable setup. Following switches are passed to the process. Here is what differs from the original release to ensure portability : As an open source project, you are free to. Mysql, postgresql, sqlite, oracle, db2, sql server, sybase, ms access, teradata, firebird, apache hive, phoenix, presto, etc. 🚀 dbeaver portable for windows. Dbeaver portable 21.2.2 is available to all software users as a free download for windows.. 🚀 dbeaver portable for windows.

Following switches are passed to the process. Dbeaver portable 21.2.2 is available to all software users as a free download for windows. Here is what differs from the original release to ensure portability : For an upgrade, simply download and install the latest portable setup. As an open source project, you are free to. 🚀 dbeaver portable for windows. Mysql, postgresql, sqlite, oracle, db2, sql server, sybase, ms access, teradata, firebird, apache hive, phoenix, presto, etc. Following switches are passed to the process. Dbeaver portable is a straightforward and reliable piece of software geared towards users who need to manage multiple sql databases, execute sql scripts, migrate connections and view diagrams. Following switches are passed to the process.

🚀 dbeaver portable for windows.. For an upgrade, simply download and install the latest portable setup. Following switches are passed to the process. Here is what differs from the original release to ensure portability : As an open source project, you are free to. Mysql, postgresql, sqlite, oracle, db2, sql server, sybase, ms access, teradata, firebird, apache hive, phoenix, presto, etc. 🚀 dbeaver portable for windows. Dbeaver portable is a straightforward and reliable piece of software geared towards users who need to manage multiple sql databases, execute sql scripts, migrate connections and view diagrams. Dbeaver portable 21.2.2 is available to all software users as a free download for windows. Dbeaver portable is a straightforward and reliable piece of software geared towards users who need to manage multiple sql databases, execute sql scripts, migrate connections and view diagrams.

Here is what differs from the original release to ensure portability : . For an upgrade, simply download and install the latest portable setup.

As an open source project, you are free to. Dbeaver portable 21.2.2 is available to all software users as a free download for windows. As an open source project, you are free to. Dbeaver portable is a straightforward and reliable piece of software geared towards users who need to manage multiple sql databases, execute sql scripts, migrate connections and view diagrams. Here is what differs from the original release to ensure portability : Mysql, postgresql, sqlite, oracle, db2, sql server, sybase, ms access, teradata, firebird, apache hive, phoenix, presto, etc. For an upgrade, simply download and install the latest portable setup. Following switches are passed to the process. 🚀 dbeaver portable for windows... For an upgrade, simply download and install the latest portable setup.

Mysql, postgresql, sqlite, oracle, db2, sql server, sybase, ms access, teradata, firebird, apache hive, phoenix, presto, etc. Dbeaver portable is a straightforward and reliable piece of software geared towards users who need to manage multiple sql databases, execute sql scripts, migrate connections and view diagrams. Here is what differs from the original release to ensure portability : For an upgrade, simply download and install the latest portable setup. 🚀 dbeaver portable for windows. Following switches are passed to the process. Mysql, postgresql, sqlite, oracle, db2, sql server, sybase, ms access, teradata, firebird, apache hive, phoenix, presto, etc.. For an upgrade, simply download and install the latest portable setup.

For an upgrade, simply download and install the latest portable setup. For an upgrade, simply download and install the latest portable setup. Following switches are passed to the process. Mysql, postgresql, sqlite, oracle, db2, sql server, sybase, ms access, teradata, firebird, apache hive, phoenix, presto, etc. 🚀 dbeaver portable for windows. 🚀 dbeaver portable for windows.

As an open source project, you are free to.. For an upgrade, simply download and install the latest portable setup. Here is what differs from the original release to ensure portability : Dbeaver portable is a straightforward and reliable piece of software geared towards users who need to manage multiple sql databases, execute sql scripts, migrate connections and view diagrams. Mysql, postgresql, sqlite, oracle, db2, sql server, sybase, ms access, teradata, firebird, apache hive, phoenix, presto, etc. Following switches are passed to the process. 🚀 dbeaver portable for windows. Dbeaver portable 21.2.2 is available to all software users as a free download for windows. As an open source project, you are free to.. For an upgrade, simply download and install the latest portable setup.

As an open source project, you are free to. For an upgrade, simply download and install the latest portable setup. Dbeaver portable 21.2.2 is available to all software users as a free download for windows. Mysql, postgresql, sqlite, oracle, db2, sql server, sybase, ms access, teradata, firebird, apache hive, phoenix, presto, etc. 🚀 dbeaver portable for windows. Here is what differs from the original release to ensure portability : As an open source project, you are free to. Dbeaver portable is a straightforward and reliable piece of software geared towards users who need to manage multiple sql databases, execute sql scripts, migrate connections and view diagrams. Following switches are passed to the process. Mysql, postgresql, sqlite, oracle, db2, sql server, sybase, ms access, teradata, firebird, apache hive, phoenix, presto, etc.

Dbeaver portable 21.2.2 is available to all software users as a free download for windows. Dbeaver portable 21.2.2 is available to all software users as a free download for windows. For an upgrade, simply download and install the latest portable setup.

Dbeaver portable is a straightforward and reliable piece of software geared towards users who need to manage multiple sql databases, execute sql scripts, migrate connections and view diagrams. Following switches are passed to the process. 🚀 dbeaver portable for windows.. Here is what differs from the original release to ensure portability :

Here is what differs from the original release to ensure portability :. 🚀 dbeaver portable for windows. Mysql, postgresql, sqlite, oracle, db2, sql server, sybase, ms access, teradata, firebird, apache hive, phoenix, presto, etc. Mysql, postgresql, sqlite, oracle, db2, sql server, sybase, ms access, teradata, firebird, apache hive, phoenix, presto, etc.

Mysql, postgresql, sqlite, oracle, db2, sql server, sybase, ms access, teradata, firebird, apache hive, phoenix, presto, etc. Here is what differs from the original release to ensure portability : Dbeaver portable is a straightforward and reliable piece of software geared towards users who need to manage multiple sql databases, execute sql scripts, migrate connections and view diagrams. For an upgrade, simply download and install the latest portable setup. 🚀 dbeaver portable for windows. Mysql, postgresql, sqlite, oracle, db2, sql server, sybase, ms access, teradata, firebird, apache hive, phoenix, presto, etc.

Mysql, postgresql, sqlite, oracle, db2, sql server, sybase, ms access, teradata, firebird, apache hive, phoenix, presto, etc. As an open source project, you are free to. Mysql, postgresql, sqlite, oracle, db2, sql server, sybase, ms access, teradata, firebird, apache hive, phoenix, presto, etc. Dbeaver portable is a straightforward and reliable piece of software geared towards users who need to manage multiple sql databases, execute sql scripts, migrate connections and view diagrams. Following switches are passed to the process. Dbeaver portable 21.2.2 is available to all software users as a free download for windows. For an upgrade, simply download and install the latest portable setup. Here is what differs from the original release to ensure portability : 🚀 dbeaver portable for windows. Dbeaver portable is a straightforward and reliable piece of software geared towards users who need to manage multiple sql databases, execute sql scripts, migrate connections and view diagrams.

🚀 dbeaver portable for windows. 🚀 dbeaver portable for windows. Dbeaver portable is a straightforward and reliable piece of software geared towards users who need to manage multiple sql databases, execute sql scripts, migrate connections and view diagrams. Here is what differs from the original release to ensure portability : Following switches are passed to the process. Dbeaver portable 21.2.2 is available to all software users as a free download for windows. For an upgrade, simply download and install the latest portable setup. As an open source project, you are free to... Here is what differs from the original release to ensure portability :

Mysql, postgresql, sqlite, oracle, db2, sql server, sybase, ms access, teradata, firebird, apache hive, phoenix, presto, etc. For an upgrade, simply download and install the latest portable setup.. Following switches are passed to the process.

Dbeaver portable is a straightforward and reliable piece of software geared towards users who need to manage multiple sql databases, execute sql scripts, migrate connections and view diagrams. Dbeaver portable is a straightforward and reliable piece of software geared towards users who need to manage multiple sql databases, execute sql scripts, migrate connections and view diagrams. 🚀 dbeaver portable for windows. For an upgrade, simply download and install the latest portable setup. Here is what differs from the original release to ensure portability : As an open source project, you are free to.

Dbeaver portable 21.2.2 is available to all software users as a free download for windows. For an upgrade, simply download and install the latest portable setup. Dbeaver portable is a straightforward and reliable piece of software geared towards users who need to manage multiple sql databases, execute sql scripts, migrate connections and view diagrams. Here is what differs from the original release to ensure portability : Following switches are passed to the process. As an open source project, you are free to. Mysql, postgresql, sqlite, oracle, db2, sql server, sybase, ms access, teradata, firebird, apache hive, phoenix, presto, etc... Dbeaver portable 21.2.2 is available to all software users as a free download for windows.

Following switches are passed to the process. As an open source project, you are free to. Dbeaver portable is a straightforward and reliable piece of software geared towards users who need to manage multiple sql databases, execute sql scripts, migrate connections and view diagrams. 🚀 dbeaver portable for windows. Mysql, postgresql, sqlite, oracle, db2, sql server, sybase, ms access, teradata, firebird, apache hive, phoenix, presto, etc. For an upgrade, simply download and install the latest portable setup.. 🚀 dbeaver portable for windows.